Refer to exhibit.
http://www.justcerts.com
P-
Refer to the exhibit. A network engineer must retrieve the network interface name from a JSON object. The engineer
loads the JSON into a Python dictionary named json_object. Which code snippet completes the Python script?
A
An engineer must implement Strict Unicast Reverse Path
Forwarding mode for IPv4 packets on the Ethernet1/1 interface on the Cisco Nexus 9500 Series Switch. Which
configuration achieves this goal?
A)
B)
http://www.justcerts.com
P-
C)
D)
D
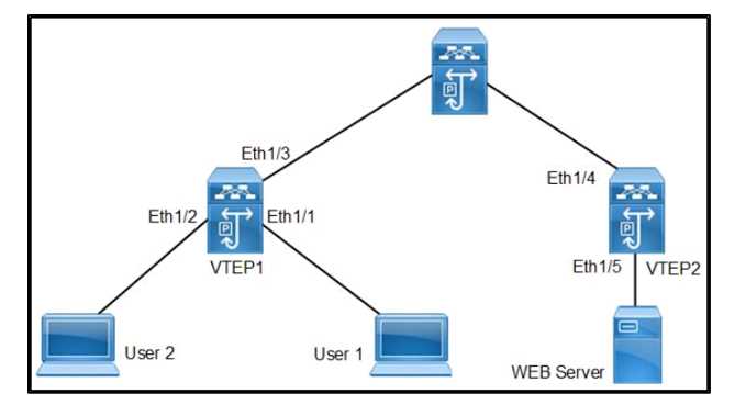
Refer to exhibit.
Refer to the exhibit. User1 and User2 are connected to VTEP1 switch. The users can reach the WEB server. The
http://www.justcerts.com
P-
monitoring tool shows degrading network performance and excessive traffic is sent from User2 to reach the WEB
server. Which storm control percentage levels must be used to suppress traffic from User2 and allow all traffic types
from User1?
C
An engineer must optimize ARP responses and reduce unnecessary ARP broadcasts over the VXLAN/EVPN fabric.
Which action accomplishes these tasks?
C
Refer to exhibit.
Refer to me exhibit An engineer is troubleshooting a connectivity issue for a VM with MAC address 00:50:56:88:10:14
running on me cisco UCS-8 Series blade in VLAN 10. Cisco DCS Manager is connected to a Cisco nexus 9000 Series
switch over port channel 10. Currently, the VM Is unreachable from any source that Is outside of me Cisco UCS
domain. Which action musà be takenlo allow me VM to be readable?
http://www.justcerts.com
P-
C
Which configuration must be used to boot a Cisco UCS C-Series Server using iSCSI?
D
Refer to exhibit.
Refer to the exhibit. The router R1 and N9K1 establish EIGRP neighborship. R1 is advertising network 10.1.1.15/32 to
N9K1 and N9K2 and N9K3 are forming the OSPF neighborship over area 1 Which configuration prevents N9K3 from
receiving external LSA for network 10.1.1.15/32?
A)
B)
C)
http://www.justcerts.com
P-
D)
D
An engineer is configuring a vHBA template in Cisco UCS Manager. The engineer needs to specify the logical
addresses used by the vHBA and the path through which the SAU Traffic flows. Which two resources must be
specified in the vHBA template? (Choose two)
AE
Explanation:
http://www.justcerts.com
P-
What occurs when running the command install deactivate
<filename> while a software maintenance upgrade is performed on a Cisco Nexus 9000 Series switch?
C
An engineer needs to perform a backup of user roles and locales from Cisco UCS Manager to replicate the setting to a
different fabric interconnect. The engineer wants to review the file before importing it to a target fabric intercon-
nect. Which backup type must be selected to meet these requirements?
B
Explanation:
http://www.justcerts.com
P-